找回密码
 立即注册

小喇叭+ 发布

系统消息:敬请期待 小浪人团队 在开发【宙斯系统】 这套系统将会打造全方位的传奇产品线
05-30 14:51
系统消息:即日起本站点注册账号同步至臻版助手账号,也可以直接使用至臻版助手账号登录论坛
01-27 17:20
01-27 15:39
01-25 10:01
01-24 12:40
查看: 610|回复: 6

小浪人 IDE 脚本编辑器 —重磅登场​

[复制链接]
发表于 2025-5-16 00:03:04 | 显示全部楼层 |阅读模式
                                         小浪人 IDE 脚本编辑器 —重磅登场​

尊敬的用户:​
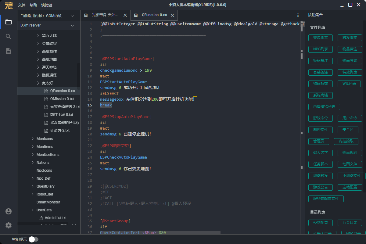
继小浪人开区助手、会员站、游戏盒子等明星产品后,我们怀着激动的心情宣布:小浪人团队匠心打造的传奇游戏智能脚本编辑器 —— 小浪人 IDE正式上线!作为专注游戏工具领域的又一里程碑,我们以 "智能生产力・安全便捷性" 为核心,致力于重构传奇脚本编辑体验,让每一次代码创作都成为高效与精准的结合。​
一、你是否还在被这些问题困扰?​
面对复杂语法望而却步,代码错误反复排查?​
调试过程如同盲人摸象,效率低下令人抓狂?​
多文件切换手忙脚乱,参数记忆耗尽脑力?​
引擎适配困难重重,中英文编辑频繁切换?​
别担心!小浪人 IDE 带着颠覆性解决方案来了,让脚本编辑从此告别 "苦差事"!​
二、四大核心价值重构编辑体验​
【智能识别】全场景参数透视​
自动解析已有脚本结构,智能标注所有参数含义​
支持市面上全系列传奇引擎脚本,中英文语法无缝切换​
实时检索脚本元素,自动匹配关联函数与变量​
【智能提示】语法级精准辅助​
AI 代码补全引擎:无需记忆复杂语法,输入开头即可触发智能补全,效率提升 90%+​
可视化参数面板:点击即可呼出完整参数列表,小白也能秒懂专业脚本​
跨文件智能联想:一键跳转关联脚本文件,告别繁琐文件查找​
【智能便利】全流程效率革命​
极简编辑三步骤:检索开头→TAB 选择→简单输入,复杂脚本轻松完成​
可视化调试工作台:实时预览脚本效果,问题定位快人一步​
多端同步:支持 多台PC无缝衔接,编辑进度永不丢失​
【智能辅佐】全周期质量保障​
一键代码优化:自动生成高效执行代码,降低服务器 30% 资源消耗​
智能错误预警:实时检测语法错误,提前规避运行风险​

后续有任何建议可以直接联系客服进行沟通,接受一切良性建议,官方也承诺永不收费,也会及时有效云更新优化!!
官方网站:
ide.xlrzf.com    使用助手账号进行可登录使用


联想截图_20250516141053.jpg 联想截图_20250516141036.jpg
联想截图_20250515234142.jpg 联想截图_20250515234259.jpg 联想截图_20250515234342.jpg 联想截图_20250515234421.jpg 微信图片_20250515233951.png 微信图片_20250515234010.png 微信图片_20250515234015.png 微信图片_20250515234019.png 微信图片_20250515234023.png 微信图片_20250515234028.png 微信图片_20250515234032.png 微信图片_20250515234042.png 微信图片_20250515234046.png


发表于 2025-5-16 23:42:10 | 显示全部楼层
666666 试用一下试试
发表于 2025-5-21 21:46:47 | 显示全部楼层
收费不?
 楼主| 发表于 2025-5-22 21:00:58 | 显示全部楼层

免费的哦 论坛账号可以直接登录
发表于 2025-5-23 15:45:39 | 显示全部楼层
免费的哦 论坛账号可以直接登录
发表于 2025-7-27 00:14:18 | 显示全部楼层
哪里下载呢
发表于 2025-8-5 00:16:19 | 显示全部楼层
您需要登录后才可以回帖 登录 | 立即注册

本版积分规则

QQ|手机版|小黑屋|小浪人助手论坛 ( 粤ICP备2023028712号-2 ) 劰载中...

GMT+8, 2026-4-1 00:07 , Processed in 0.361319 second(s), 9 queries , Redis On.

Powered by Discuz! X3.5

Copyright © 2001-2020, Tencent Cloud.

快速回复 返回顶部 返回列表